banner
jzman

jzman

Coding、思考、自觉。
github

Flutter系列之Platform Channel使用詳解

PS:很多情境中,80% 的已知效果源自 20% 的可能原因。

前面幾篇文章介紹了 Navigator 組件、Flex 佈局、圖片加載、Widget 生命週期、混合開發等 Flutter 開發基礎知識, 文章如下:

下面介紹一下 Flutter 混合開發中 Platform Channel 的使用,主要內容如下:

  1. 平台通道介紹
  2. 平台數據類型對照
  3. BasicMessageChannel
  4. MethodChannel
  5. EventChannel

平台通道介紹#

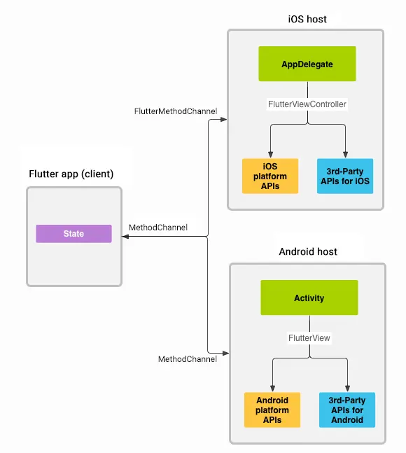
Platform Channel 是一個異步消息通道,消息在發送之前會編碼成二進制消息,接收到的二進制消息會解碼成 Dart 值,其傳遞的消息類型只能是對應的解編碼器支持的值,所有的解編碼器都支持空消息,其 Native 與 Flutter 通信架構如下圖所示:

image

Flutter 中定義了三種不同類型的 PlatformChannel,主要有三種如下:

  • BasicMessageChannel:用於數據傳遞;
  • MethodChannel:用於傳遞方法調用;
  • EventChannel:用於傳遞事件;

其構造方法都需指定一個通道標識、解編碼器以及 BinaryMessenger,BinaryMessenger 是一個 Flutter 與平台的通信工具,用來傳遞二進制數據、設置對應的消息處理器等。

解編碼器有兩種分別是 MethodCodec 和 MessageCodec,前者對應方法後者對應消息,BasicMessageChannel 使用的是 MessageCodec,MethodChannel 和 EventChannel 使用的是 MethodCodec。

平台數據類型對照#

Platform Channel 提供不同的消息解碼機制,如 StandardMessageCodec 提供基本數據類型的解碼、JSONMessageCodec 支持 Json 的解碼等,在平台之間通信時都會自動轉換,各平台數據類型對照如下:

image

BasicMessageChannel#

BasicMessageChannel 主要用來數據傳遞,包括二進制數據,借助 BasicMessageChannel 可以實現 MethodChannel 和 EventChannel 的功能,這裡用 BasicMessageChannel 實現 Android 項目使用 Flutter 資源文件的案例,關鍵流程如下:

  1. Flutter 端獲得圖片資源對應的二進制數據,這裡使用 BinaryCodec,則數據格式為 ByteData;
  2. 使用 BasicMessageChannel 發送圖片對應的數據;
  3. 在 Android 端使用 ByteBuffer 接收,並將其轉換成 ByteArray,然後解析成 Bitmap 顯示出來。

Flutter 端關鍵代碼如下:

// 創建BasicMessageChannel 
_basicMessageChannel = BasicMessageChannel<ByteData>("com.manu.image", BinaryCodec());

// 獲取assets中的圖片對應的ByteData數據
rootBundle.load('images/miao.jpg').then((value) => {
  _sendStringMessage(value)
});

// 發送圖片數據
_sendStringMessage(ByteData byteData) async {
  await _basicMessageChannel.send(byteData);
}

Android 端關鍵代碼如下:

override fun configureFlutterEngine(flutterEngine: FlutterEngine) {
    super.configureFlutterEngine(flutterEngine)
    Log.i(tag, "configureFlutterEngine")
    // 設置消息處理器
    BasicMessageChannel<ByteBuffer>(
        flutterEngine.dartExecutor, "com.manu.image", BinaryCodec.INSTANCE
    ).setMessageHandler { message, reply ->
        Log.i(tag, "configureFlutterEngine > message:$message")
        // 數據轉換:ByteBuffer->ByteArray
        val byteBuffer = message as ByteBuffer
        imageByteArray = ByteArray(byteBuffer.capacity())
        byteBuffer.get(imageByteArray)
    }

    // 用於設置Flutter跳轉Android的方法處理器
    MethodChannel(flutterEngine.dartExecutor, channel).setMethodCallHandler { call, result ->
        Log.i(tag, "configureFlutterEngine > method:${call.method}")
        if ("startBasicMessageChannelActivity" == call.method) {
            // 攜帶圖片數據
            BasicMessageChannelActivity.startBasicMessageChannelActivity(this,imageByteArray)
        }
    }
}

// 顯示來自Flutter assets中的圖片
val imageByteArray = intent.getByteArrayExtra("key_image")
val bitmap = BitmapFactory.decodeByteArray(imageByteArray,0,imageByteArray.size)
imageView.setImageBitmap(bitmap)

另外,BasicMessageChannel 結合 BinaryCodec 是支持大內存數據塊的傳遞的。

MethodChannel#

MethodChannel 主要用來方法的傳遞,自然可以傳遞 Native 方法和 Dart 方法,即可以通過 MethodChannel 在 Flutter 中調用 Android 原生方法,在 Android 中調用 Dart 方法,互相調用都是通過 MethodChannel 的 invokeMethod 方法調用的,通信時必須使用相同的通道標識符,具體如下:

  1. Flutter 調用 Android 方法

下面通過 MethodChannel 實現從 Flutter 跳轉到 Android 原生界面 MainActivity,Android 端如下:

/**
 * @desc FlutterActivity
 * @author jzman
 */
val tag = AgentActivity::class.java.simpleName;

class AgentActivity : FlutterActivity() {
    val tag = AgentActivity::class.java.simpleName;
    private val channel = "com.manu.startMainActivity"
    private var platform: MethodChannel? = null;

    override fun configureFlutterEngine(flutterEngine: FlutterEngine) {
        super.configureFlutterEngine(flutterEngine)
        Log.d(tag,"configureFlutterEngine")
        platform = MethodChannel(flutterEngine.dartExecutor, channel)
        // 設置方法處理器
        platform!!.setMethodCallHandler(StartMethodCallHandler(this@AgentActivity))
    }

    companion object{
        /**
         * 重新創建NewEngineIntentBuilder才能保證生效
         */
        fun withNewEngine(): MNewEngineIntentBuilder? {
            return MNewEngineIntentBuilder(AgentActivity::class.java)
        }
    }

    /**
     * 自定義NewEngineIntentBuilder
     */
    class MNewEngineIntentBuilder(activityClass: Class<out FlutterActivity?>?) :
        NewEngineIntentBuilder(activityClass!!)

    /**
     * 實現MethodCallHandler
     */
    class StartMethodCallHandler(activity:Activity) : MethodChannel.MethodCallHandler{
        private val context:Activity = activity
        override fun onMethodCall(call: MethodCall, result: MethodChannel.Result) {
            if ("startMainActivity" == call.method) {
                Log.i(tag,"arguments:"+call.arguments)
                startMainActivity(context)
                // 向Flutter回調執行結果
                result.success("success")
            } else {
                result.notImplemented()
            }
        }
    }
}

如上還可以使用 MethodChannel.Result 對象向 Flutter 回調執行結果,Flutter 端如下:

/// State
class _PageState extends State<PageWidget> {
  MethodChannel platform;

  @override
  void initState() {
    super.initState();
    platform = new MethodChannel('com.manu.startMainActivity');
  }

  @override
  Widget build(BuildContext context) {
    return Container(
      width: double.infinity,
      margin: EdgeInsets.fromLTRB(8, 8, 8, 0),
      child: RaisedButton(
        onPressed: () {
          _startMainActivity();
        },
        child: Text("Flutter to Android"),
      ),
    );
  }

  /// 跳轉到原生Activity
  void _startMainActivity() {
    platform.invokeMethod('startMainActivity', 'flutter message').then((value) {
      // 接收返回的數據
      print("value:$value");
    }).catchError((e) {
      print(e.message);
    });
  }
}
  1. Android 調用 Dart 方法

下面通過 MethodChannel 調用 Flutter 中的 Dart 方法 getName,Android 端代碼如下:

/**
 * @desc MainActivity
 * @author jzman
 */
class MainActivity : FlutterActivity() {
    private val tag = MainActivity::class.java.simpleName;
    private val channel = "com.manu.startMainActivity"
    private var methodChannel: MethodChannel? = null
    override fun onCreate(savedInstanceState: Bundle?) {
        super.onCreate(savedInstanceState)
        setContentView(R.layout.activity_main)

        btnGetDart.setOnClickListener {
            getDartMethod()
        }
    }

    override fun configureFlutterEngine(flutterEngine: FlutterEngine) {
        super.configureFlutterEngine(flutterEngine)
        Log.i(tag,"configureFlutterEngine")
        methodChannel = MethodChannel(flutterEngine.dartExecutor,channel)
    }

    private fun getDartMethod(){
        methodChannel?.invokeMethod("getName",null, object :MethodChannel.Result{
            override fun success(result: Any?) {
                Log.i(tag,"success: "+result.toString())
                Toast.makeText(this@MainActivity,result.toString(),Toast.LENGTH_LONG).show()
            }

            override fun error(errorCode: String,errorMessage: String?,errorDetails: Any?) {
                Log.i(tag,"error")
            }

            override fun notImplemented() {
                Log.i(tag,"notImplemented")
            }
        })
    }

    companion object{
        fun startMainActivity(context: Context) {
            val intent = Intent(context, MainActivity::class.java)
            context.startActivity(intent)
        }
    }
}

Flutter 端如下:

/// State
class _PageState extends State<PageWidget> {
  MethodChannel platform;

  @override
  void initState() {
    super.initState();
    platform = new MethodChannel('com.manu.startMainActivity');

    // 監聽Android調用Flutter方法
    platform.setMethodCallHandler(platformCallHandler);
  }

  @override
  Widget build(BuildContext context) {
    return Container();
  }
  /// FLutter Method
  Future<dynamic> platformCallHandler(MethodCall call) async{
    switch(call.method){
      case "getName":
        return "name from flutter";
        break;
    }
  }
}

EventChannel#

EventChannel 主要用於 Flutter 到原生之間的單向調用,其使用方式類似 Android 中的廣播,原生界面負責 Event 的發送,Flutter 端註冊監聽即可,不多說直接看代碼,Android 端代碼如下:

/// Android
class MFlutterFragment : FlutterFragment() {
    // 這裡用Fragment,Activity也一樣
    override fun configureFlutterEngine(flutterEngine: FlutterEngine) {
        super.configureFlutterEngine(flutterEngine)
        Log.d(tag,"configureFlutterEngine")
        EventChannel(flutterEngine.dartExecutor,"com.manu.event").setStreamHandler(object:
            EventChannel.StreamHandler{
            override fun onListen(arguments: Any?, events: EventChannel.EventSink?) {
                Log.i(tag,"configureFlutterEngine > onListen")
                // EventSink發送事件通知
                events?.success("event message")
            }

            override fun onCancel(arguments: Any?) {
                Log.i(tag,"configureFlutterEngine > onCancel")
            }
        })
    }

    companion object{
        fun withNewEngine(): NewEngineFragmentBuilder? {
            return MNewEngineIntentBuilder(
                MFlutterFragment::class.java
            )
        }
    }

    class MNewEngineIntentBuilder(activityClass: Class<out FlutterFragment?>?) :
        NewEngineFragmentBuilder(activityClass!!)
}

Flutter 端如下:

/// State
class EventState extends State<EventChannelPage> {
  EventChannel _eventChannel;
  String _stringMessage;
  StreamSubscription _streamSubscription;

  @override
  void initState() {
    super.initState();
    _eventChannel = EventChannel("com.manu.event");
    // 監聽Event事件
    _streamSubscription =
        _eventChannel.receiveBroadcastStream().listen((event) {
      setState(() {
        _stringMessage = event;
      });
    }, onError: (error) {
      print("event error$error");
    });
  }

  @override
  void dispose() {
    super.dispose();
    if (_streamSubscription != null) {
      _streamSubscription.cancel();
      _streamSubscription = null;
    }
  }

  @override
  Widget build(BuildContext context) {
    return Scaffold(
        appBar: AppBar(
          title: Text("EventChannel"),
          centerTitle: true,
        ),
        body: Center(
          child: Text(_stringMessage == null ? "default" : _stringMessage),
        ));
  }
}

以上就是 Flutter 平台通道的使用。

載入中......
此文章數據所有權由區塊鏈加密技術和智能合約保障僅歸創作者所有。